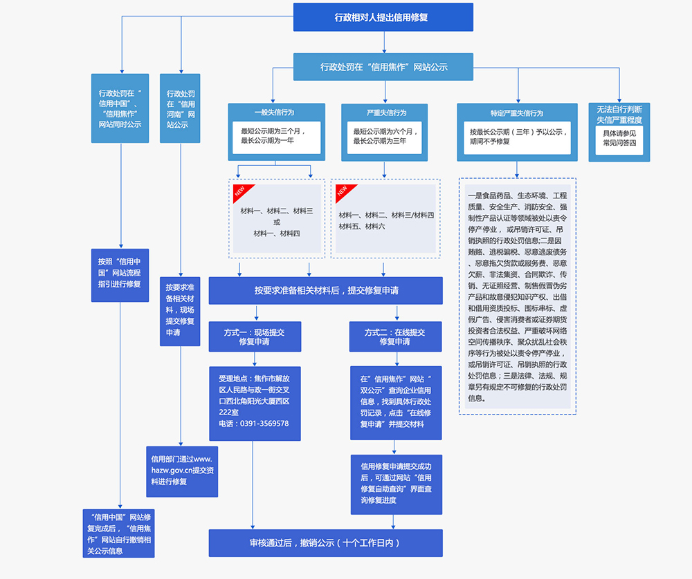
| 序号 | 材料名称 | 描述 | 操作 |
| 材料一 | 信用修复承诺书(原件照片、扫描件,须加盖申请单位公章) | 每条行政处罚申请修复时均须单独出具《信用修复承诺书》 | 模板下载 |
| 材料二 | 行政相对人(申请单位)主要登记证照(原件照片、扫描件或加盖申请单位公章的复印件) | 主要包括工商营业执照、事业单位法人证书、社会团体法人登记证书、民办非企业单位登记证书、基金会法人登记证书等 | -- -- |
| 材料三 | 已履行行政处罚相关证明材料(原件照片、扫描件或加盖申请单位公章的复印件) | 主要包括缴交罚款收据、行政处罚机关出具的相关证明材料等;处罚类型为警告的可提供已整改说明 | -- -- |
| 材料四 | 由行政处罚机关出具(原件照片、扫描件,须加盖申请单位和处罚机关公章) | 《行政处罚信息信用修复表》仅用于由原行政处罚机关出具修复决定时使用,请准确填写完整并加盖公章。 | 模板下载 |
| 材料五 | 主动参加信用修复培训的证明材料(原件照片、扫描件或加盖申请单位公章的复印件) | 可参加由“信用中国”网站公益性在线培训平台或全国各级政府部门举办的公益性培训班或第三方信用服务机构举办的培训班,并取得培训证明。如何参加信用修复培训班详见“常见问答-八” | |
| 材料六 | 信用报告(原件照片、扫描件或加盖申请单位公章的复印件) | 可通过“信用中国”网站及各省级信用门户网站免费下载“公共信用信息概况”(信用报告)或由第三方信用服务机构出具信用报告。如何准备信用报告详见“常见问答-九” |